O Integrador é um programa desktop responsável por estabelecer a comunicação do Konvix Gestão com os periféricos disponíveis em sua rede, como uma impressora por exemplo. É por meio desse Integrador que a comunicação entre os diferentes equipamentos pode acontecer e processos como o Envio de Carga se tornam possíveis de se realizar.
No momento, ele não está disponível em nenhum site para ser baixado. Por isso, peça à equipe de suporte uma cópia do programa e instale-o em sua máquina.
Para que o programa se comunique com o sistema, é necessário configurar em conjunto as telas:
Confira abaixo o passo a passo para instalar o Integrador.
1. Descompacte o arquivo clicando sobre ele e arrastando-o para a área de trabalho.
2. Se o Windows bloquear o arquivo, clique em Mais Informações e depois em Executar assim mesmo.
3. Escolha o local de destino de instalação no computador e clique em Avançar.
4. Desmarque a opção de Criar Atalho, se desejar, e clique em Avançar.
5. Depois confirme os dados e clique em Instalar.
6. Clique em Concluir.
7. Então, exclua o executável da instalação.
Na primeira vez que você abrir o Integrador, será necessário configura-lo em conjunto com duas telas do sistema.
De início, o Integrador exibirá uma mensagem alertando que para funcionar corretamente, o computador precisa ter acesso às portas e pastas que comunicam com os dispositivos periféricos. Clique em Estou Ciente!.
Ou seja, se o Integrador estiver instalado em uma máquina diferente da máquina conectada à impressora, por exemplo, os dois computadores devem estar na mesma rede e o primeiro deve ter permissão para acessar as pastas e portas do segundo.
Passo 2: Liberação do Terminal
1. No menu a esquerda, clique em Impressoras.
2. Clique em +Nova Impressora.
3. Selecione um modelo por meio do Catálogo ou preencha as informações do seu modelo.

4. Clique em Testar para imprimir uma página teste e em Gravar para salvar.
5. Clique em Aplicar Alterações para que a impressora seja sincronizada na nuvem.
6. Aperte em OK.
Agora a impressora está exibindo o status sim para a sincronização.
Ao abrir a tela Regra de Lojas, na aba Periféricos, sub-aba Etiquetas, a nova impressora já estará aparecendo.
1. No menu a esquerda, clique em Balanças.
2. Clique em +Nova Balança.
3. Selecione a Interface e o Caminho, isto é, a pasta que contém os arquivos a serem lidos.
4. Marque as opções desejadas e clique em Gravar.

Fique atento: Essas opções precisam estar parametrizadas da mesma forma também no software da balança para garantir o seu funcionamento.
5. Clique em Aplicar Alterações para sincronizar a balança na nuvem.
Note que o campo Sinc Nuvem? passou de Não para Sim.
Abrindo a tela Regras de Loja, aba Periféricos, sub-aba Balanças, veja que a nova balança já aparece listada.
Se for necessário ajustar algum detalhe, no próprio sistema você pode atualizar a balança, inclusive inativa-la, diferente da impressora que só pode ser editada ou cadastrada pelo Integrador.
Na tela inicial do Integrador, você poderá acompanhar as cargas sendo recepcionadas.
Quando for referente à balança, você verá o ícone de uma balança, e quando for referente às etiquetas, verá um ícone de uma impressora.
No rodapé, perceba que o Integrador informa o tempo faltante para buscar informações referentes à Etiqueta e à balança. Se não quiser esperar essa contagem zerar, clique em Executar Agora!
No entanto, lembre-se que assim que for gerada a carga no sistema, é importante esperar que o processamento seja concluído na nuvem e seja enviado ao desktop. Dependendo do tamanho da carga, o tempo de processamento pode ser maior ou menor.
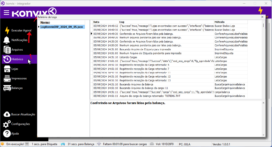
Todas as tarefas realizadas pelo Integrador podem ser vistas ao clicar no botão Histórico.
Por meio dele, vemos a data e hora com a descrição da atividade realizada e se houve sucesso ou não.
Por meio do botão Arquivos, podemos acompanhar os arquivos recebidos e abrir o local onde estão salvos no computador, além de poder excluí-los.
Você também pode monitorar a integração dentro do sistema. Leia sobre Monitor de API de Integração.
Restou alguma dúvida? Busque em Perguntas Frequentes e, se não encontrar, entre em contato com a nossa equipe de suporte.